This website requires JavaScript.
Explore
Help
Sign In
Mirror
/
FairMQ
Watch
1
Star
0
Fork
0
You've already forked FairMQ
mirror of
https://github.com/FairRootGroup/FairMQ.git
synced
2025-10-16 01:51:45 +00:00
Code
Issues
Packages
Projects
Releases
Wiki
Activity
Files
f6ee1cdf573b3767069b35d3151473f39729a40c
FairMQ
/
docs
/
images
/
transport_interface.png
Dennis Klein
c0ebd58ee3
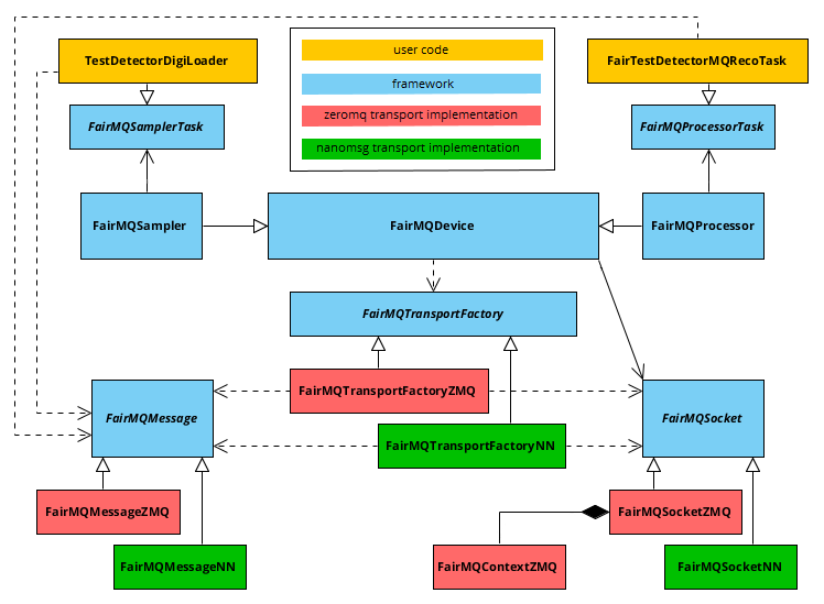
Update README
2018-04-10 18:52:57 +02:00
30 KiB
748x549px
Raw
History