This website requires JavaScript.
Explore
Help
Sign In
Mirror
/
FairMQ
Watch
1
Star
0
Fork
0
You've already forked FairMQ
mirror of
https://github.com/FairRootGroup/FairMQ.git
synced
2025-10-16 18:11:49 +00:00
Code
Issues
Packages
Projects
Releases
Wiki
Activity
Files
f88ccc57147c98eee5f3218a8cceeee6b670aedc
FairMQ
/
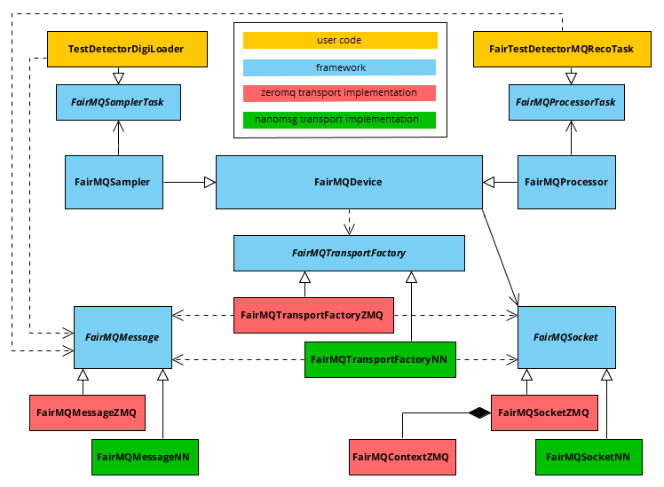
docs
/
images
/
transport_interface.png
Dennis Klein
c0ebd58ee3
Update README
2018-04-10 18:52:57 +02:00
30 KiB
748x549px
Raw
History